Si has tenido que hacer algún diagrama de clases en MagicDraw, es posible que alguna vez te haya tocado implementar métodos de una Interfaz. Normalmente, tenemos una Interfaz que recoge métodos para ser implementados por varias clases, por lo que en este artículo veremos cómo copiar clases en MagicDraw fácil, para evitar hacerlas de nuevo con distinto nombre.
Cómo clonar/copiar clases en MagicDraw
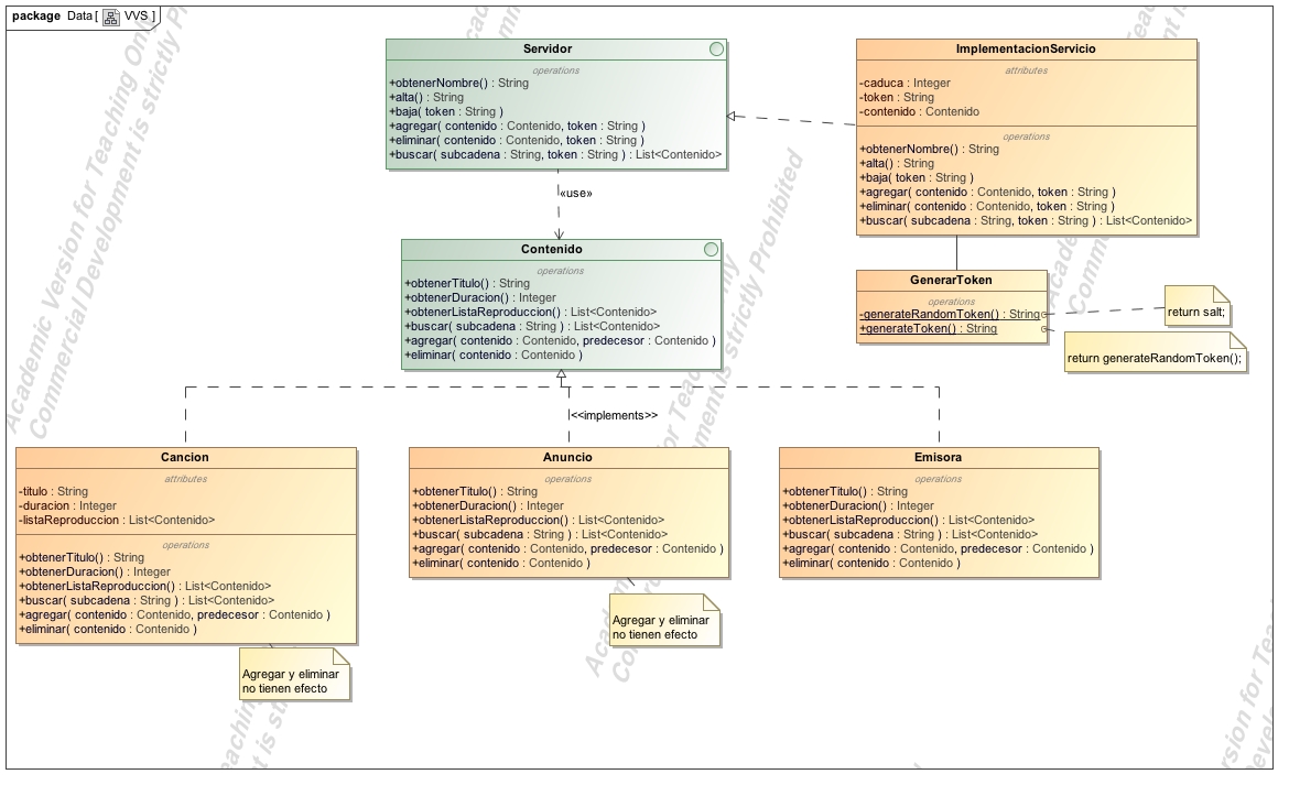
Imaginaros esta situación:

Como vemos en la anterior imagen, tenemos 3 clases que implementan los mismos métodos de una Interfaz (aunque tengan atributos e implementación distintos), pero los nombres de los métodos son iguales. ¿Puedo entonces copiar y pegar las clases para no tener que escribir lo mismo 3 veces?
Sería muy fácil copiar y pegar una clase (desde el propio diagrama) y cambiarle el nombre, pero MagicDraw no nos lo deja hacer de manera automática. No podemos hacer copy & paste sobre una de esas clases, porque en el momento en que intentáramos cambiarle el nombre o lo de dentro se cambiaría en las dos.
Pero hace poco he descubierto que esto se puede hacer a través de la vista en detalle de las clases (o Containment). Es decir, aquí:

Si seleccionamos la clase que queremos copiar (o duplicar), solo tendremos que hacer clic derecho > Copy, y quedará copiada. Ahora, nos situamos en Data > hacemos ctrl + v y se creará una copia de la clase que acabamos de crear, es decir, Anuncio > Anuncio1. Ahora si intentamos cambiarle el nombre, funciona, y tendremos 2 clases independientes, de tal manera que si hagamos cambios en una no afecte a la otra, a diferencia de antes que no podíamos.
Pero desde el panel de la izquierda tenemos dominio absoluto sobre nuestro diagrama, podremos copiar y pegar clases y cambiarle los nombres, atributos, métodos y lo que queramos. Ya no tendremos las restricciones que tenemos sobre la propia representación del diagrama, que nos suele dar problemas al intentar hacer copy & paste.
Espero que te haya sido util y ya sepas cómo copiar clases en MagicDraw, puedes preguntarnos si tienes dudas o si no has entendido la explicación.
Nota: Probado en MagicDraw 18.0, funciona en las últimas versiones.




